生成AIを利用したチャットボットでOCIカスタマー・サポートを強化 (2025/01/27)

生成AIを利用したチャットボットでOCIカスタマー・サポートを強化 (2025/01/27)

https://blogs.oracle.com/ai-and-datascience/post/enhancing-oci-customer-support-with-genai-chatbot

投稿者:Priyaranjan Pattnayak | Senior Principal Data Scientist, Oracle Cloud

Barry Mostert | Senior Director, Artificial Intelligence and Analytics


著者らは、Hussain Bohra、Srikkanth Raghunathan、Debora Orangeに彼らの貢献に感謝している。



はじめに


急速に進化する今日のクラウド業界では、卓越したカスタマ・サポートを提供することが、顧客満足度と維持の確保において最も重要です。Oracleは、カスタマ・エクスペリエンスを強化するための革新的な方法を継続的に模索しています。最新の進歩の1つは、Technical Operations and Support Artificial Intelligence(TOSAI)チームが開発した生成AI(GenAI)搭載チャットボットの統合です。このイニシアチブは、サポート運用およびサービス(SOS)、ツールおよびプログラム・チーム、およびOracle Cloud Infrastructure(OCI)生成AI開発と協力して、OCIサポート・エクスペリエンスの合理化と強化を目指しています。重要なサポート機能を監督するSOSチームは、お客様がタイムリーかつ効果的な支援を受けられるように支援します。このブログでは、Oracleのカスタマー・サポートの効率性と有効性を高める、この最先端のソリューションによってもたらされるビジネス価値について考察します。



直面する課題


OCIサポート環境は動的で、Oracle Cloudコンソールとサービス・リクエストを通じて毎年600,000を超えるインタラクションを生成するお客様は、前年比で40%増加しています。この需要の急増は、既存のサポート・インフラストラクチャを上回り、サービス品質を維持できるスケーラブルなソリューションの差し迫ったニーズを生み出しています。


課題は、高水準の顧客満足度と運用効率を維持しながら、増加するサポート・インタラクションを管理するという2つでした。



実現されるビジネス価値


GenAIを利用したチャットボットであるOracle Support Digital Assistant(OSDA)は、Oracleのカスタマー・サポートを大幅に強化し、これを使用して一般的なクエリへの応答を自動化することで、人間のエージェントのワークロードを削減しています。2024年5月に実装されて以来、偏向率(人間の介入なしでチャットボットで処理されたインタラクションの割合)は、FY24の52%からFY25Q1の64%に10%以上増加しました。80%の偏向率を達成することを目標として、この改善は継続すると予測されている。


OSDAはまた、次の顕著な成果を見ました:


  • FY25年累計のインタラクションの年間成長率の89%(45%)が自動化によって処理されるようになりました
  • その結果、カスタマー・サポートは引き続き効率的に拡大し、中断することなく急速に拡大するインタラクション量をサポートします。
  • 導入後第1四半期の全体的な偏向率は64%で、セルフサービス機能の大幅な強化を示しています。


これらのメリットにより、より効率的にインタラクションを処理するソリューションの能力が強調され、より迅速で関連性の高い応答を提供することで、コストを削減し、顧客満足度を向上させることができます。



ソリューション


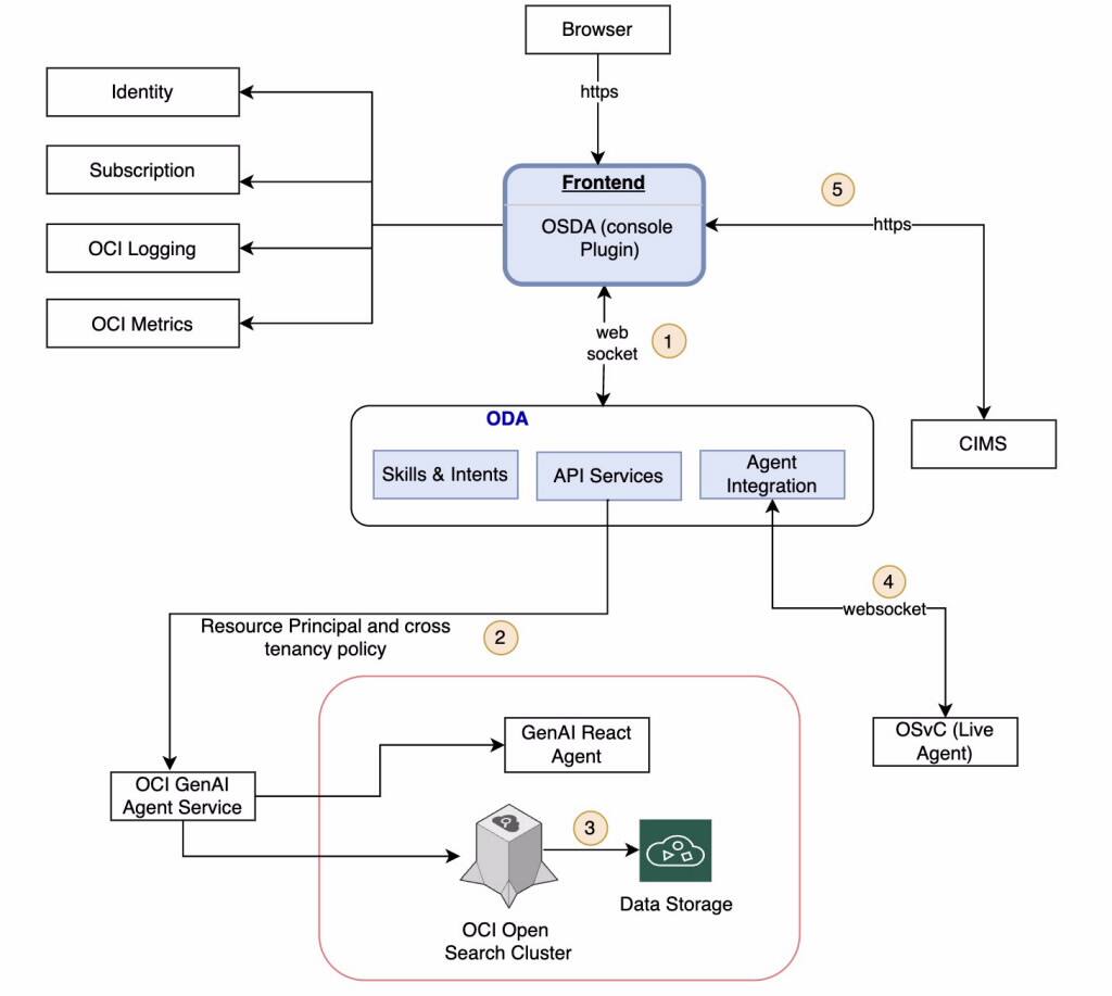
TOSAIチームは、図1に示す高度なアーキテクチャを設計し、GenAIを搭載したOSDAチャットボットをOracle Supportのエコシステムにシームレスに統合しました。このソリューションでは、次の最先端のOracle製品およびテクノロジを使用します。


  • OCI生成AI: ソリューションの中核となるこのコンポーネントは、大規模言語モデル(LLM)を使用して、状況に応じた応答を提供し、チャットボットの正確性とユーザー・エクスペリエンスの両方を強化します。
  • Oracle Digital Assistant (ODA): ユーザーが自然言語での会話で様々なタスクを実行できるようにするプラットフォームです。このマネージド・サービスは、OCI生成AIサービスおよびライブ・エージェント・チャットと統合されます。
  • OCI生成AIエージェント: 複数のデータ・ソースと高度なLLMアーキテクチャを統合して、チャットボット機能を強化します。RAGフレームワークは、OCI OpenSearchから構築されたナレッジ・ベースと動的データ・プレーンを利用して、ドキュメントの取得を改善し、最も関連性の高い最新の情報にアクセスします。さらに、エージェントの機能により、SQL、リソース・クエリ・サービス(RQS)、請求などの事前構築済みツールの統合と実行が可能になります。
  • OCI OpenSearch: ユーザー問合せに基づいて関連ドキュメントを取得するために実装され、GenAIモデルに必要な情報を提供します。
  • データ・パイプライン: Apache Sparkを使用することで、データ・パイプラインは毎日30GBのドキュメントを処理し、それらをより小さなチャンクに効率的に分割して、チャットボットによる取得と処理を最適化します。


図1: OSDAのアーキテクチャの概要


革新的な側面は、GenAIモデルとドキュメントの取得および処理を統合する、図2に示すカスタマイズされたデータ・プレーンにあります。このアーキテクチャは、チャットボットで利用可能な情報を継続的に更新および拡張するための動的なパイプラインをサポートし、最新かつ関連するサポート・レスポンスを実現します。


図2: サポート・データ・プレーンのアーキテクチャ




データ・パイプラインは、GenAIを利用したチャットボットの重要なコンポーネントであり、シームレスなドキュメント処理と取得を可能にします。これは、チャットボットがユーザー・クエリに関連性の高い最新の応答を確実に提供する上で中心的な役割を果たします。パイプラインには、次の主要なステップが含まれています。


  1. 生成AIナレッジ・ベースの作成: OSDAチャットボットとの通信を促進するエージェントおよびエンドポイントの開発。
  2. ドキュメントの取得および処理: Oracle Cloud Infrastructure (OCI)、データベース、Linuxなどのサービス・ドキュメントの最新バージョンを内部リポジトリから取得し、ランディング領域(RAWデータ用のオブジェクト・ストレージ・バケット)に格納します。
  3. データ準備: ドキュメントは外部としてタグ付けされ、HTMLからJSONに変換され、生成されたJSON行(JSONL)ファイルでアップロードされて処理が強化されます。
  4. ステージングおよび索引付け: 処理されたドキュメントは、2か月の保存ポリシーを保持するステージング領域に移動されます。OpenSearch索引が作成され、効率的な取得が可能になり、チャットボットが最も関連性の高い情報にアクセスして使用できるようになります。



次のステップ


今後、TOSAIは、Fusion ApplicationsやData Safeなどの高トラフィック・サービス領域を統合することで、Gen AIを活用したチャットボットの機能を拡張する予定です。また、OCIエンジニア向けの社内チャット・ソリューションも開発され、社内ドキュメントにすばやくアクセスできるようになり、そうでなければ手作業による調査にかかる時間を短縮することで、検索とトラブルシューティングの効率が向上します。


Enterprise Manager (EM)およびデータベース・チームとのさらなるコラボレーションにより、状況に応じた質問への回答など、新しい機能を提供できます。これにより、チャットボットは進化を続け、Oracleの顧客のニーズの高まりに対応できます。



まとめ


GenAIをOracleのカスタマー・サポートに統合することは、Oracleが、高い基準の顧客満足度を維持しながら、サポート・サービスをスケーリングする課題に対処できるよう支援する画期的な課題であることが実証されています。Oracleは、ルーチン・インタラクションを自動化し、効率的なセルフサービスを実現することで、カスタマー・エクスペリエンスを向上させるだけでなく、運用効率を最適化しています。この革新的なアプローチにより、AI主導型のカスタマ・サポート・ソリューションの新しいベンチマークが確立され、具体的なビジネス価値を生み出すための高度なテクノロジの使用に対するOracleの取組みが強調されます。




詳細は、次のリソースを参照してください。

コメント

このブログの人気の投稿

Oracle Database 19cサポート・タイムラインの重要な更新 (2024/11/20)

Oracle GoldenGate 23aiでMicrosoft Fabricでのオープン・ミラーリングがサポートされるようになりました (2024/11/19)

OCIサービスを利用したWebサイトの作成 その4~Identity Cloud Serviceでサイトの一部を保護 (2021/12/30)